专家团|宋星:3年后的今天CDP能做什么?纷析评测深演AIphaData看CDP最新发展趋势
前言
本次我们要评测的是一款CDP+MA的智能解决方案。在过去的三年,CDP从最初的群雄混战到现在的历经市场考验,进入由比拼概念到更贴近实际业务的阶段。
这背后,是供应商技术能力的不断分化(强者更强),以及企业的成熟度的提升。
另外,行业中数据生态的巨大变化(围墙花园和个人信息保护法),也更加导致企业在营销系统上应用的成熟度进一步加深。这些都驱使数字营销系统工具进一步进化。
以深演智能出品的AlphaData这个工具为例,我们一起剖析下,现在的工具都发生了什么?
测评大纲
-
AlphaData是什么?
-
AlphaData的主要功能
-
应用建议
AlphaData是什么?
AlphaData是企业用户全域数据的智能管理平台,支持全渠道,全链路,全生命周期的智能消费运营。它的核心定位是CDP,但又不仅仅只是CDP。
AlphaData的主要功能
单从操作界面上来看,AIphaData似乎与传统的CDP差别不大。但如果我们从业务角度和应用角度看,会发现相当多的不同点。
先从它的整体结构入手,可以看出它跟传统CDP较为明显的差异。传统CDP一般是数据的获取、数据的组织、数据的应用。而AlphaData则分为四个层次:基础数据层、数据治理层、应用数据层和业务应用层。如下图所示:
-
基础数据层:支持多种数据来源接入,包括线上线下的全域数据接入以及从广告投放到转化售后全链路的数据接入;
-
数据治理层:在传统的基础数据层和应用层之间,增加了数据治理层。围绕最具有普遍性的业务应用对数据进行先期的深入的建模和处理,从而能够将数据的能力适配到更广泛的营销应用场景之中;数据治理层是这个工具体系中的重要结构,也是其中的一个主要亮点;
-
应用数据层:这是CDP中最基础但也是最核心的功能:标签与人群圈选;
-
业务应用层:在客户洞察和自动化营销功能模块加入智能模型,同时将行业智能模型沉淀在系统中,助力业务人员实现更高水平的运营。智能化是其中重要的特性和亮点。
下面我们分别来看看每一层级的具体功能特点。
1.基础数据层
1.1.可接入全域数据
CDP的主要数据来源是以下六大类。不同来源的数据获取难度不同,接入系统的难度也不同。以业务场景最为复杂的汽车和零售行业为例,涉及线上线下多种数据来源包括:消费者的数据、车/商品/销售人员的数据、线下门店数据、POS机数据、企业内部多系统的数据等。
但无论是上述哪种数据来源,AIphaData都可以通过监测代码、客户端SDK、数据仓库连接等多种方式进行全域的数据采集。同时也支持多种类型的数据源直接接入。
上图:AIphaData DataFoundation的数据管理中接入数据源界面
上图:AIphaData DataFoundation 数据管理中管理数据源界面
2.数据治理层
2.1.面向业务的数据模型
一般数据接入后,IT同学会进行相应的数据建模工作,但对业务同学而言却仍是数据黑盒:我依旧不知道自己到底使用了哪些数据。那AIphaData是如何解决这个问题的呢?在数据接入后,IT同学可以在AIphaData的数据管理界面进行配置。根据具体的应用场景从基础表中抽取字段建立档案表和事件表,并为使用到的表和数据字段添加文字描述,便于业务人员查看和理解使用到的数据都有哪些。
其中档案表的结构是ID+属性,比如公众号的粉丝关注表、CRM中的会员表;而事件表的结构也是ID+属性,比如注册表或订单表。乍看之下,档案表和事件表的结构相似,那为什么还要有两种数据结构呢?
上图:AIphaData事件表示例
上图:AIphaData档案表示例
CDP的特点就是建立以人为核心的数据洞察,但AlphaData的产品经理发现,在实际的业务中仅从人的维度出发是不够的。比如汽车行业,可以为某一个车型构建洞察:这个车型的哪种配置更好卖,这个车型的成交周期有多长,这个车型的哪些特性更受消费者的关注,以及什么样的消费者更关注这个车型等,这是从“货”的角度出发;而对于拥有大量线下门店的企业,需要从门店的维度出发,了解单店的销售情况,这又是从“场”的角度出发。因此,AIphaData的数据模型结构打破人的维度局限,从“货”“场”上进行补充,即AlphaData的核心数据体系,不仅仅是以人的数据为核心的体系,也可以以“货”(商品)和“场”(场景)的数据为核心。
所以,把以人为核心的数据结构,拓展成以人、货、场为核心的多维度数据结构,就必然需要使用到并列的数据结构。即“ID+属性”和“ID+行为”并存。其中“ID+属性”能够很好地覆盖对“货”和“场”的数据描述需求。
来看下面的应用场景就更能体会上述数据结构带来的业务价值:
在汽车主机厂的售后业务中,我们希望能对潜在换车车主进行定向营销。那就需要能根据每辆车的行驶里程、维修保养记录等数据建立预测模型:即每辆车被置换的概率有多大。而这个预测模型就是基于车的维度出发的,基于此可对高置换概率的车主进行针对性的营销,实现“圈车找人”的场景。
而在景区游乐园的业务中,也有类似的需求。比起单个消费者的单次消费情况,还需要了解年卡用户的激活和使用数据。而这就需要从卡的维度进行数据查看和分析。
上图:AIphaData创建群组界面
2.2.One ID产品化
OneID是通过ID mapping的方式将用户的设备ID、微信UnionID、手机号码等映射成统一的用户ID。但在实际操作中,会发现存在诸如:匹配率低、属性冲突等问题。
匹配率低,一方面要通过数据源的质量控制来解决,另一方面也依赖于更好的OneID合并算法,例如图计算方式,比简单的纯粹选择某种ID作为主键进行打通的方式要有更好的匹配率。AIphaData中提供基于多维消费者ID的自建规则的自动ID打通能力,也支持全部这些ID打通的算法。
而面对打通ID时候的属性冲突,AlphaData支持灵活的自定义合并规则。
例如用户A的性别同时出现男,女两个属性值,CRM中显示男,小程序中显示女,基于CRM的数据源优先级更高的合并规则,当发生冲突时属性合并结果为男。
上图:AIphaData数据管理中的ID设置界面
此外,在我们服务的客户中发现OneID的打通还存在业务盲区问题。一般公司的OneID打通主要由IT人员来实施,打通效果依赖技术能力,而打通规则对业务而言完全是个黑盒。只有在使用时吐槽:为什么我最后圈出符合条件的人只有3个?数据到底打通了多少?
AIphaData基于多行业客户的经验,构建了相对丰富的OneID融合策略的沉淀,并将之全面产品化至AlphaData内。这意味着企业可以完全省去代码开发环节直接使用AIphaData现有成熟的OneID解决方案,再进行灵活配置即可开箱即用。保证了ID融合的质量和交付时间,同时对业务人员来说规则也是可见的。
上图:AIphaData中OneID配置界面
3.应用数据层
CDP最主要的功能就是识别人、管理人和影响人。其中标签引擎和人群圈选是最基础但也是最主要的功能。
3.1.标签引擎
AIphaData的标签引擎有两个很有意思且实用的点:
一是除了传统的给“人”打标签外,还可以给“货”“场”打标签。如下展示就是汽车行业给客户和车辆都建立独立的标签体系。
上图:AIphaData标签体系界面
而能对“货”“场”打标签就是得益于我们在面向业务的数据模型中提到的,AIphaData特殊的数据结构。
另一个亮点功能是智能标签,这背后是其AI引擎福尔摩斯的能力应用体现。
一般而言,业务人员都是强GMV导向的运营思路,导致实际的运营场景很局限:
-
大促引流:选出近期访客或是加购未购的用户,推送优惠券;近期购买用户做look-alike后在媒体投放。
-
老客促活:对之前购买近期没有访问的用户,推送优惠券。
无论是哪种营销方案,基本逻辑都是访问和购买的变相组合,因为这是最好判断用户购买倾向的特征。而智能标签则为业务提供更多的数据参考维度。
以快消行业为例,智能标签可以对用户的复购倾向、复购周期、流失可能性、折扣偏好甚至是触达偏好进行预测,并生成智能标签。帮助业务形成更高层级的运营动作,而不单是围绕访问和购买进行粗放的运营。
上图:AIphaData模型管理界面
目前有智能模型沉淀的行业有:汽车、美妆、快消、保险、零售等。
那智能标签具体是怎么生成的呢?
方式一:已证模型直接导入AIphaData,设置特征值后即可使用;
上图:AIphaData模型管理中导入模型界面
方式二:基于技术设置的基础特征值,利用AIphaData的【模型管理】选取特征并设置模型参数,进行训练验证。验证成功后可以输出智能标签。
上图:AIphaData模型管理中新建模型操作界面
如果功能到此为止,那仍是面向技术人员的逻辑。对业务人员来说,由于涉及算法参数的设置看起来未来仍需仰仗技术的支持。
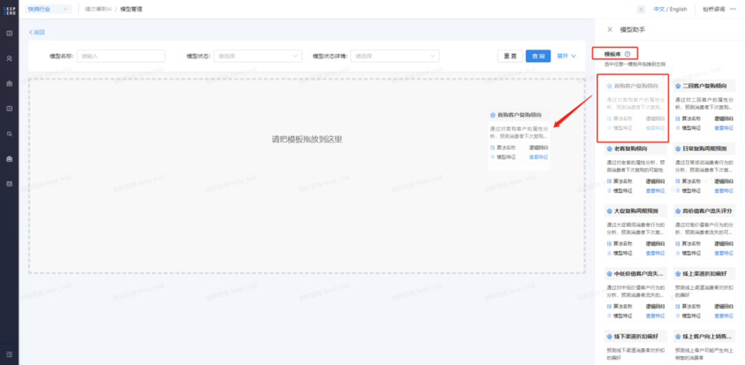
AIphaData增加【模板库】的功能,库内的模板均来自于对应行业内客户被证实可用的模型。业务可以通过拖拽模板,依据业务经验修改特征即可建立自己的智能标签。
上图:AIphaData模型管理中通过模板创建模型
生成的智能标签在自动化营销中有更深入的应用,在后面具体应用中结合实际案例再详情介绍。
3.2.人群圈选
“你不知道业务的圈人规则有多奇葩”这是最近听到IT同学对业务提出的人群圈选需求的真实吐槽。可见,一套支持各类业务场景的人群圈选工具,并不如想象中看上去的那么简单实现。现实情况是,很多客户搞到最后发现业务人员还是需要单独发需求给IT,靠SQL代码来实现人群圈选。
从AIphaData的自定义群组功能的实现上看到有很多业务沉淀的踪迹。它支持多种条件自由组合(属性、事件、标签、所在群组),条件之间可设置AND/OR关系灵活应对业务场景的落地。
上图:AIphaData中自定义群组设置界面
单从日期筛选的功能就可以看出AIphaData的业务灵活性:正常的日期筛选是按指定日期或日期区间这两种方式。但如针对会员的生日营销,AIphaData支持只看月/日的方式按生日时间对用户进行分组,实现提前N天进行促销信息触达的场景要求。而针对月度campaign则可以通过年/月圈选不指定具体日期。以及部分零售行业的周X会员日活动,也可以根据订单发生的星期筛选。
上图:AIphaData中自定义群组设置界面
上述属于基础功能,此外还有更多进阶能力:
AIphaData能基于自定义模型来圈人,同时考虑实际业务的需求上添加更多灵活性,如下RFM模型的应用:
-
R:一段时间内最近一次订单来自天猫
-
F:一段时间内下单的天数,现实中存在拆单等场景,导致一天内有多个订单记录,只用次数不能反映业务需求,故支持了按天去重
-
M:一段时间内多笔订单金额的合计值,根据需求也可以计算平均值、最大值、最小值
也可以对数值进行排序,然后选取指定分段的人群。如选出最近一年内下单用户中,总金额在前30%的用户。
上图:AIphaData中自定义群组设置界面
除了圈人还可以圈选其他实体:在汽车行业中需要对最近一段时间内,发生过车机报警的车辆以及其车主推送4S店养护券的短信。如下筛选即可实现
上图:AIphaData中自定义群组设置界面
更高阶的应用,可以指定时间范围内完成指定行为路径的人。最近一年内先后完成了APP注册、下单商品A、再下单商品B并且最近一次下单距今7天的人。
上图:AIphaData中自定义群组设置界面
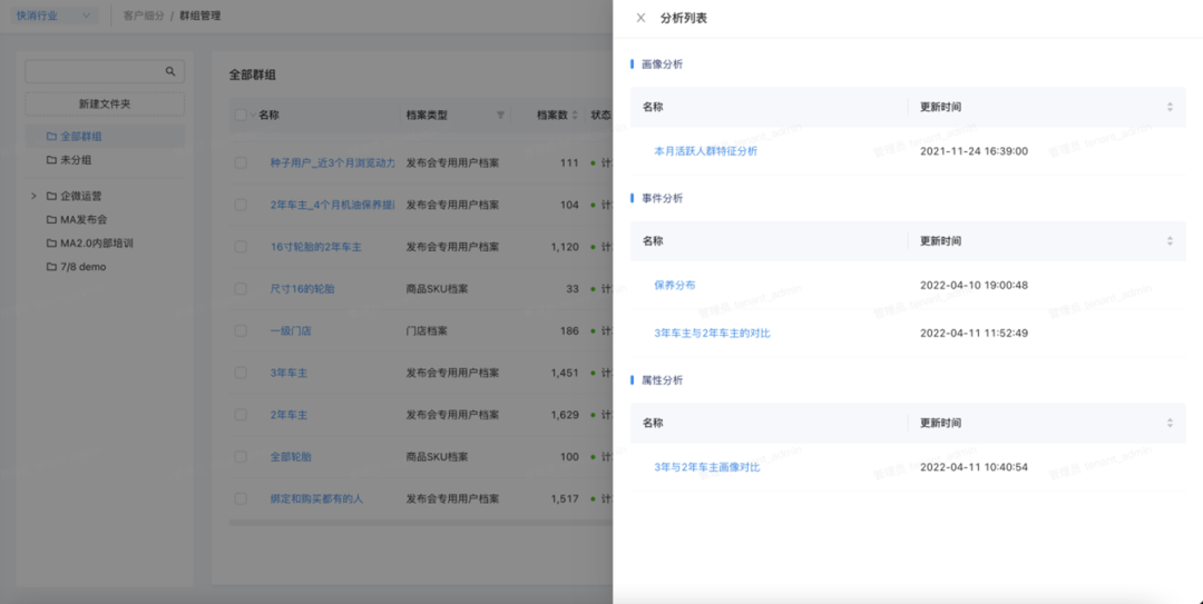
圈选人群后不仅可以实时查看预估人数,还可以查看对应人群的分析报告:包括用户画像分析、事件分析和属性分析,帮助业务人员更直观的了解新建的人群信息。
上图:AIphaData对群组进行分析设置界面
4.业务应用层
4.1.自动化营销
AIphaData内自带MA模块,开箱即用不需要额外的工具支持。该MA模块已升级到MA2.0阶段。与SCRM的MA1.0阶段相比具有全域、智能和端对端的特点。简单解释下:
-
全域:主要指从数据的入口和出口的突破实现全域运营
-
数据入口:可以接入线上线下全渠道的数据,
-
数据出口:打通公域广告、智能客服、企微等公私域触点
-
智能:个性化触达策略的制定从依赖人工经验到转向算法智能推荐
-
端对端:基于前端拉新到后端运营的全链路数据打通,自动生成多维度的数据分析报表
自动化营销的基本逻辑就是在合适的时间和合适的地方,向合适的人推荐合适的东西。对应到系统层面的即:触发事件、触达通道、目标客群和内容配置。
4.1.1.营销任务
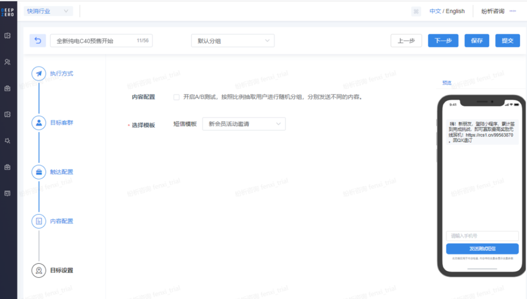
针对单线的触发逻辑,不需要做额外的条件判断,可以使用AIphaData【营销任务】。
如新品上线的一周内,向所有会员发送短信邀请参与新品活动的营销任务。
上图:AIphaData中新建营销任务界面
4.1.2.营销画布
而针对触发条件有多条路径的营销事件,需要【营销画布】才能实现。AIphaData的【营销画布】体验下来,真实的感受到行业技术的进步。
第一是触达通道更加丰富,常规的触达方式有短信、邮件、APP推送、站内信、公众号模板消息、小程序订阅消息等。AIphaData在此基础上,增加了企业微信私信、企业群发消息、微信群发消息、抖音私信和抖音企业号消息推送、以及公域广告推送。触达通道的增加,扩宽了与用户交互的场景。
其中广告推送渠道包含媒体平台和电商平台等主流媒体平台,实现围绕用户的全渠道运营不再限制于私域内。
上图:AIphaData营销画布中广告推送触发设置界面
第二连接AI智能的应用,在标签中我们提到的智能模型在画布内也有强应用。比如智能模型预测用户到店的概率:低 中 高,在画布中我们可以针对三种类型的用户制定不同的营销策略。
现在短信的触达率比较低,很多时候策略定下来了实施后效果却很难保证。而智能渠道优化一定程度上可以提升触达效率,现在不仅根据业务的主观判断而是根据用户的渠道偏好选择最优的方式进行触达。
上图:AIphaData营销画布中智能渠道优化设置
第三是在画布中加入AB测试,针对同一群组的客户,设置不同的自动化营销方案。利用AB测试看看哪种效果更佳。实验数据是实时更新的,方便业务随时查看对比数据并做出调整。
上图:AIphaData营销画布中查看AB测试的实时数据
第四是智能推荐与画布的结合,简化了画布流程。没有智能推荐时,我们是怎么做的?有ABC三款商品,先建立三个群组分别是对ABC商品感兴趣的人,然后再进行推荐。如果要推荐的商品增多,那对应的群组数量也要增多,而现在只需在画布中增加智能推荐的节点,选择推荐模型和对应的产品即可,对业务非常友好。
上图:AIphaData营销画布中智能推荐的设置
当然智能推荐的功能并不局限于此,我们后面会再详细介绍。
4.1.3.智能推荐
智能推荐除了上述在营销画布中的应用外,还可以使用在网站、APP、小程序的商品推荐上。对于一些本身就没有推荐引擎的企业来说,这个功能接入即可使用。但对于本身就有自己的推荐算法的企业,需要对比一下谁的效果更优。
不同的推荐位可以选择系统内预置的推荐模型,同时还支持灵活的运营设置。例如,某些产品现在缺货了,可设置排除项;而某些新品上线需要更多流量时,可以设置为置顶。此外,还有频次控制和补足策略的设置。
推荐位都可以设置流量分配。对于想要与自己的推荐算法对比效果的企业而言,只需接入AIphaData的推荐功能,设置分配的流量即可对比出效果。若效果好,则可以加大流量倾斜或者直接使用AIphaData的推荐算法。
上图:AIphaData推荐位中设置点位流量
分配界面与结果展示界面
4.2.数据分析
AIphaData的数据分析模块,具有很强的实际业务针对性。
现在CDP的画像分析都支持定义的维度选择,但在实操中你会发现每次都需要重新创建分析看板其实是很麻烦的。AIphaData的【画像分析】考虑到实际应用场景,新增【画像模板】功能。也就是说你可以创建一个画像模板,对不同群组进行画像分析时,只需要套用这个模板即可,然后再根据需要调整个别指标或展现形式即可。
上图:AIphaData中画像模板创建界面
另一个很实用的功能是【属性分析】。基于下图的数据层次结构,标签由单个或多个属性或事件组成,因此一般的CDP系统都是遵循ID+标签的角度进行使用与分析。
如果想看属性的报告,就需要先把属性转成标签然后再查看该标签的分析报告。而在AIphaData中打破惯性思维,从业务应用场景出发,增加属性分析功能:无需生成标签即可直接查看分析报告简化了操作流程。
上图:AIphaData属性分析界面
这种”实用主义“的精神也体现在事件分析功能中。如果你使用过用户行为分析类工具如Google Analytics相信对事件分析并不陌生。但在CDP的工具加入事件分析,目前除了AIphaData,暂时还没有发现其他类似产品。
那在CDP中加入事件分析可以干什么呢?
首先要明确一点,这里的事件分析不仅是人+事件,也包括货+事件和场+事件。业务人员可以使用事件定义指标,使用事件属性、人的属性/标签定义分析维度,从而可以不依赖于工程师即可配置出一张业务报表。
例如在零售行业中,需要查看各个品类的销售情况。可以在【事件分析】中选择要分析的指标如:订单数量、订单总金额、客单价等,选择分析的维度是商品品类,快速生成对应的事件分析报告。
上图:AIphaData中新建事件分析
并选择分析指标
【漏斗分析】和【路径分析】这两个功能大家应该都很熟悉。AIphaData的优势是接入从前端公域投放,到生意转化甚至再到售后的全链路的数据。使得漏斗分析和路径分析的使用范围得以延展,同时也更具备业务指导意义。全链路的数据应用不止于此,还体现在【报表分析】中。
AIphaData的【报表分析】提供全链路的效果数据分析,从活动触达、到中间环节的领券分析再到最终的交易转化。覆盖完整的用户生命旅程,定位关键节点的转化流失情况。
上图:AIphaData中的活动效果分析报表
此外,AlphaData也可以作为量化营销效果的验证工具。
例如,AB测试功能在AlphaData中得到了大幅度地拓展。过去AB测试主要强调对单一页面或单一场景下的多个页面布局的测试,而在新的CDP中,AB测试可以对同类人群在不同的营销方案中的效果表现进行测试。
最常见的,是利用AlphaData按照一定的规则和标签筛选出一组目标人群,然后将目标人群中的人分为两组,并将其中一组以某一种方式进行营销推广(例如以A流程和甲优惠券进行推广)而另一组以另一种方式进行营销推广(例如以B流程和乙种促销方式),然后比较二者的效果。
两组人群的推广方式都能够通过AlphaData得到追踪,从而能够完整展现每一个过程及其效果差异。
另外,验证体系的科学性也被强调。例如,通过AB测试及其他模型置信度验证;运营结果数据也提供进一步挖掘的功能,从而能够扩展AB测试的价值。这些价值体现在提升标签丰富度,增强模型置信度,丰富更精细的用户分析。
AB测试也不仅仅只是被动的测试。营销人员也可以设置一个选项,即基于AB测试的实时结果,让AlphaData自动为效果更好的营销推广方式增加流量。本质上,这与前面所讲到的智能化下的推荐是很类似的。不再赘述。
4.3.数据输出
AIphaData除了本身具备的系统功能外,还可以做为一个客户数据源服务其他系统。不仅支持C端的应用,也支持B端的应用。比如在汽车行业中可以将AIphaData的数据推送到经销商的DMS系统中,为经销商赋能。
具体的实现方式主要有两种,方式一是我们上面提到的通过API直接调用,例如调用个体级别的用户画像数据。
方式二是通过新建任务,选择要输出平台(提前配置)以及具体要输出群组数据不仅是人群包还包括OneID、属性、标签等数据以单次或定期的方式进行输出。
上图:AIphaData数据输出设置界面
4.4.提升一方CDP数据质量
AlphaData不仅能管理现有一方数据,将一方数据进行治理加工后输出到企业内部系统应用,AlphaData还能依托深演与媒体合作的深度以及自身的建模能力,为一方CDP拓展更多的应用场景。
例如,AIphaData通过与京东的联邦建模的方式,帮助客户一方数据与京东站内数据进行建模匹配,对潜在高意向人群进行打分,用于京东站内外的广告投放。
上图:AIphaData与京东合作联邦建模的
原理示意图
纷析怎么看这个工具
总体来说,深演的AIphaData让我们看到CDP从概念到实际应用的多点进化,这些进化代表着未来CDP的几个非常核心的进化趋势:全域、端到端,以及智能化。
全域,有几个层次,第一个层次,是数据的来源和应用的出口,能够覆盖几乎所有的数字化渠道。第二个层次,则是指能够连通线上和线下。
端到端,则意味着CDP要能够将消费者数据和业务数据拉通,甚至能够实现围绕“人货场”三个维度的各自为核心视角的体系。
智能化,则应该成为CDP的底层基础设施,意味着CDP不仅仅只是输出被手工圈定好的人群包给营销工具用于营销,而是更加成为指导各种营销工具发挥协同价值的“大脑”级别的中枢系统。
和Adobe体验云强调的“Modern Foundation”类似,AlphaData将客户数据接入、统一数据模型、标签引擎等CDP产品模块作为平台底层能力,在此之上基于“客户运营”这个主场景构建业务应用,包括人群圈选、自动化营销、数据分析等,为运营人员构建“打标签-圈人群-营销触达-数据分析”的闭环能力,与此同时,让模型能力像“水”一样体现在工作流中,支持智能化的客户运营。
但与Adobe和Salesforce不同的是,AlphaData集成或者内置了更多的符合国内企业业务特征的模型、流程以及算法,并且与国内的数据生态和营销生态具有更好的关联性与绑定能力。
AlphaData的另一个不同点(这里的不同点与国内其他很多的工具也不同),是AlphaData的另一个设计理念是“专业的事交给专业的人”,偏底层的数据模型由深演专业的交付和运营团队执行,客户的业务人员主要使用业务应用层的功能,无需特别关注底层数据的实现。
而CDP的这些进化,也将让企业的一方数据在业务领域产生更大作用,并同时让企业能够基于自身的一方数据,驱动更多外部的数据与资源,从而创造更多的应用和价值。关于这一点,下周我也会在专题直播中和大家探讨,请大家留意我朋友圈的海报预告。
本文来自微信公众号“宋星的数字观”(ID:chinawebanalytics),作者:纷析咨询,36氪经授权发布。








